Samchon Framework for CPP  1.0.0
samchon::protocol Namespace Reference

Package of network protocol and libraries. More...

Namespaces

 master
 Package for external system, within the framework of master.
 
 service
 Package of cloud service as a server.
 
 slave
 Package of external system, within the framework of slave.
 

Classes

class  Entity
 An entity, a standard data class. More...
 
class  EntityArray
 An Entity and a static array containing Entity objects. More...
 
class  EntityGroup
 An Entity and a container of children Entity objects. More...
 
class  EntityList
 An Entity and a static list containing Entity objects. More...
 
class  ExternalClient
 A network driver for an external client. More...
 
class  ExternalClientArray
 An array of ExternalClient(s) More...
 
class  ExternalServer
 A network driver for an external server. More...
 
class  ExternalServerArray
 An array of ExternalServer(s) More...
 
class  ExternalSystem
 A network driver for an external system. More...
 
class  ExternalSystemArray
 An array of ExternalSystem(s). More...
 
class  ExternalSystemRole
 A role belongs to an external system. More...
 
class  FlashPolicyServer
 A flash policy server. More...
 
class  IClient
 An interface for a client. More...
 
class  IEntityChain
 A chain of entity. More...
 
class  IEntityGroup
 An iternface for entity group. More...
 
class  IHTMLEntity
 An interface supporting conversion to html. More...
 
class  Invoke
 Standard message of network I/O. More...
 
class  InvokeHistory
 A history of an Invoke message. More...
 
class  InvokeHistoryArray
 An array of InvokeHistory. More...
 
class  InvokeParameter
 A parameter of an Invoke. More...
 
class  IProtocol
 An interface of Invoke message chain. More...
 
class  IServer
 An interface of a physical server. More...
 
class  ISQLEntity
 An interface supporting DB-I/O. More...
 
class  IWebClientBase
 An interface for a web-client. More...
 
class  IWebServer
 An interface for a physical server following web-socket. More...
 
class  ServerConnector
 A server connector for a physical client. More...
 
class  SystemRole
 A role belongs to a system. More...
 
class  WebServerConnector
 A web-socket server connector. More...
 

Typedefs

template<typename _Ty = Entity>
using SharedEntityArray = EntityGroup< std::vector< std::shared_ptr< _Ty >>, _Ty, std::shared_ptr< _Ty > >
 An EntityGroup with vector container and children capsuled in shared pointers. More...
 
template<typename _Ty = Entity>
using SharedEntityList = EntityGroup< std::list< std::shared_ptr< _Ty >>, _Ty, std::shared_ptr< _Ty > >
 An EntityGroup with list container and children capsuled in shared pointers. More...
 
template<typename _Ty = Entity>
using UniqueEntityArray = EntityGroup< std::vector< std::unique_ptr< _Ty >>, _Ty, std::unique_ptr< _Ty > >
 An EntityGroup with vector container and children capsuled in unique pointers. More...
 
template<typename _Ty = Entity>
using UniqueEntityList = EntityGroup< std::list< std::unique_ptr< _Ty >>, _Ty, std::unique_ptr< _Ty > >
 An EntityGroup with list container and children capsuled in unique pointers. More...
 

Detailed Description

Package of network protocol and libraries.

  • Entity - data classes with utility methods

    In Samchon Framework, with entity, boundary and control, entity is the main. The entity package provides I/O interface to/from XML, Invoke and DBMS. If you need some additional function (role of boundary or control) for an entity, use chain of responsibility pattern starting from the entity.

    When data-set has a "hierarchical relationship", do not have the children objects by having a container member variable. Directly inherits container set. Composes the data class (entity) having children by inheriting EntityGroup and terminate the leaf node by inheriting Entity (single object).

    protocol_entity.png

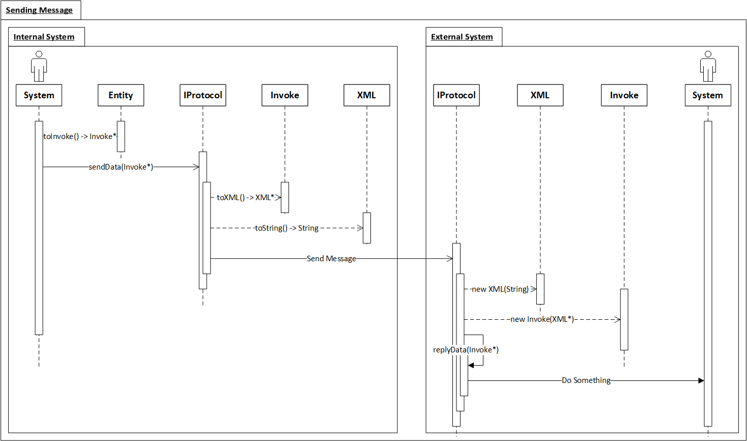
  • Invoke - standard network I/O message

    Invoke is a standard message structure using network I/O in Samchon Framework.

    The Invoke message has an XML structure like the piacture in below. We can enjoy lots of benefits by the normalized and standardized message structure used in network I/O.

    The greatest advantage is that we can make any type of network system, even how the system is enourmously complicated. As network communication message is standardized, we only need to concentrate on logical relationships between network systems. We can handle each network system like a object (class) in OOD. And those relationships can be easily designed by using design pattern.

    Furthermore, The module invoke not only provides parsing and converting from/to Invoke message, but also history classes can be used to archiving log or estimating performance of a system. The purpose of estimating performance a system, especially, used in module of distributed processing and parallel processing systems.

    protocol_invoke.png

  • Intefaces

    You can make any type of network system with only three + one interfaces; IProtocol, IServer and IClient + ServerConnector which are called basic 3 + 1 components. As I've mentiond in previous invoke module, because of standardization of message of network I/O, we only need to concentrate on logical relationship like handling OOD objects

    The basic 3 + 1 components are top level abstract interfaces for designing network system like handling OOD objects. When you see the protocol module from a different view, out of framework, you can find that all the other classes in protocol are another examples combinationing and utilizing those basic 3 + 1 components (interaces).

    protocol_interface.png

    send_invoke.png

  • External System

    Module external_system provides interfaces for interaction with external network system. Although, the module external_system acts boundary as main role, what you've to concentrate on is the entity. Samchon Framework takes responsibility of network communication and you only consider about relationship and role of each external network systems.

    ExternalSystem objects are managed by ExternalSystemArray and the ExternalSystemArray can access to an ExternalSystemRole belongs to an ExternalSystem directly. When you send an Invoke message to ExternalSystemArray, the ExternalSystemArray finds matched ExternalSystemRole and the ExternalSystemRole shifts the network I/O responsibility to belonged ExternalSystem.

    The relationship called as "Proxy Pattern". With the pattern, "Proxy", you can concentrate on roles irrespective of where each role is belonged to (you can only concentrate on ExternalSystemRole itself, what to do with Invoke message, irrespective of the ExternalSystemRole is belonged to which ExternalSystem).

    Whether using the "Proxy pattern" is on your mind in external_system module level. "Proxy pattern" is recommend to use in external_system module, but not forced. However, since parallel_processing_system module, you've to follow the pattern.

    protocol_external_system.png

  • Packages in protocol

    • Cloud service

      The "service" package is for realizing cloud service.

      In Samchon Framework, realizing cloud service, there're two classes representing physical server and client as service::Server and service::Client. Between the two classes representing boundaries, there is a class representing logical conception user as service::User. In the terminal node under the service::Client, service::Service class represents a control.

      The default protocol of the service package is not 'web socket'. The default only has message protocol of Invoke, does not have handshake or another pre-defined protocol. By the default protocol, you can connect to the cloud server (built from c++, by service package) as a client by a program or plug-in like Flex or C#. However you can't connect by web-browser only allowing socket protocol as web-socket.

      To build a cloud service to follow web-socket protocol, inherits derviced classes not from service::Server, service::Client, but from service::WebServer, service::WebClient or implements IWebServer, IWebClient which are derived from service::Server and service::Client.

      Class Diagram

      protocol_service.png
      Sequence Diagram - A client's connection

      service_connection.png
      Sequence Diagram - Network communication

      service_communication.png

    • Master system

      distributed_and_parallel_processing_system.png

      In master package, provides distributed and parallel processing system modules which are in framework of master. With classes in master package, you can realize any type of distributed or parallel processing system in master side, even how enormouse scale those have.

      Distributed Processing System

      A distributed processing system of master, a master (master::DistributedSystemArray) allocates roles (master::DistributedSystemRole) to systems (master::DistributedSystem). User does not consider about which roles are allocated to which systems. User just accesses to a role and send or reply message from those roles.

      However, unlike the case of managing roles from ExternalSystemArray, in DistributedSystemArray, roles can be allocated in multiple systems duplicately. And the roles can be moved to another systems. Those management and allocation of roles are determined by estimation of performance of each system, and required performance of each role.

      protocol_master_distributed_system.png
      Parallel Processing System

      Unlike distributed processing system, the parallel processing system is not complicate. It has very simple logic. About requested processes, master(master::ParallelSystemArray) allocates each process to each slave system by their own performance index have estimated.

      protocol_master_parallel_system.png

    • Slave system

      A package for composing distributed or parallel processing system in slave side.

      Slave system get orders from master, processes the orders and report the result with its elapsed time for estimating performance of the slave system.

      protocol_slave.png

Note
Author
Jeongho Nam http://samchon.org

Typedef Documentation

template<typename _Ty = Entity>
using samchon::protocol::SharedEntityArray = typedef EntityGroup < std::vector<std::shared_ptr<_Ty>>, _Ty, std::shared_ptr<_Ty> >

An EntityGroup with vector container and children capsuled in shared pointers.

Template Parameters
_TyA type of children Entity. Must be a class derived from an Entity or Entity itself.

For a case of inheritance of SharedEntityArray and the inherited SharedEntityArray also contains entity objects which are inherited from original child entity type, SharedEntityArray supports macros changing returned type of accessor methods.

  • SHARED_ENTITY_ARRAY_ELEMENT_ACCESSOR_HEADER
  • SHARED_ENTITY_ARRAY_ELEMENT_ACCESSOR_BODY
See also
samchon::protocol
Author
Jeongho Nam http://samchon.org

Definition at line 32 of file SharedEntityArray.hpp.

template<typename _Ty = Entity>
using samchon::protocol::SharedEntityList = typedef EntityGroup < std::list<std::shared_ptr<_Ty>>, _Ty, std::shared_ptr<_Ty> >

An EntityGroup with list container and children capsuled in shared pointers.

Template Parameters
_TyA type of children Entity. Must be a class derived from an Entity or Entity itself.
See also
samchon::protocol
Author
Jeongho Nam http://samchon.org

Definition at line 24 of file SharedEntityList.hpp.

template<typename _Ty = Entity>
using samchon::protocol::UniqueEntityArray = typedef EntityGroup < std::vector<std::unique_ptr<_Ty>>, _Ty, std::unique_ptr<_Ty> >

An EntityGroup with vector container and children capsuled in unique pointers.

Template Parameters
_TyA type of children Entity. Must be a class derived from an Entity or Entity itself.

For a case of inheritance of UniqueEntityArray and the inherited UniqueEntityArray also contains entity objects which are inherited from original child entity type, UniqueEntityArray supports macros changing returned type of accessor methods.

  • UNIQUE_ENTITY_ARRAY_ELEMENT_ACCESSOR_HEADER
  • UNIQUE_ENTITY_ARRAY_ELEMENT_ACCESSOR_BODY
Note

std::unique_ptr doesn't allow copy construction. It allows only move construction. When inserts children objcets not by construct() method but by your hand, Be careful to insert deriving copy construction. You've use move constructor.

  • UniqueEntityArray<?>::push_back( move( std::unique_ptr<?>(new ?(...)) ) );
See also
samchon::protocol
Author
Jeongho Nam http://samchon.org

Definition at line 39 of file UniqueEntityArray.hpp.

template<typename _Ty = Entity>
using samchon::protocol::UniqueEntityList = typedef EntityGroup < std::list<std::unique_ptr<_Ty>>, _Ty, std::unique_ptr<_Ty> >

An EntityGroup with list container and children capsuled in unique pointers.

Template Parameters
_TyA type of children Entity. Must be a class derived from an Entity or Entity itself.
Note

std::unique_ptr doesn't allow copy construction. It allows only move construction. When inserts children objcets not by construct() method but by your hand, Be careful to insert deriving copy construction. You've use move constructor.

  • UniqueEntityList<?>::push_back( move( std::unique_ptr<?>(new ?(...)) ) );
See also
samchon::protocol
Author
Jeongho Nam http://samchon.org

Definition at line 32 of file UniqueEntityList.hpp.